Node Advisor — AI Copilot for Blender Nodes (Free)
A downloadable tool
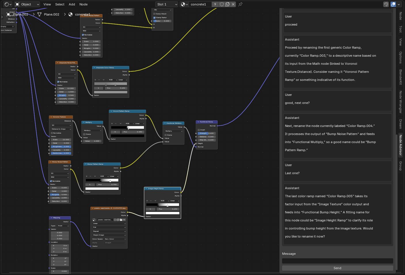
Node Advisor is a chat-based Blender add-on for reasoning about material node trees.
It scans the active material before each reply and provides structural guidance, naming suggestions, and concrete next actions inside the Shader Editor.
Features
- Chat interface inside Blender
- Automatic material scanning
- One-step actionable guidance
- Rename assistance
- Per-material conversation memory
Requirements
- Blender 5.0+
- OpenAI API key
- Internet connection
Installation
- Download node_advisor.py
- Blender → Preferences → Add-ons → Install
- Enable Node Advisor
On first use, dependencies install automatically.
OpenAI API key required: https://platform.openai.com/api-keys
| Published | 7 hours ago |
| Status | Released |
| Category | Tool |
| Author | Addison Gillis |
| Tags | add-on, Blender, Materials, Procedural Generation, productivity, Shaders, workflow |
| AI Disclosure | AI Assisted, Code |
Download
Download
node_advisor.py 29 kB
Install instructions
Download node_advisor.py
Blender → Edit → Preferences → Add-ons
Click Install...
Select node_advisor.py
Enable Node Advisor
Requires Blender 5.0+ and an OpenAI API key.
Development log
- Node Advisor v1 is now available!7 hours ago

Leave a comment
Log in with itch.io to leave a comment.